Edit online

Full Model View

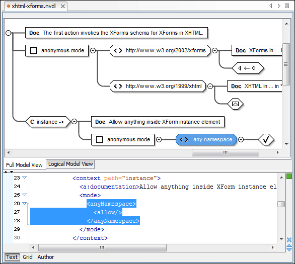
When you create a schema document or open an existing one, the editor panel is divided in two sections: one containing the schema diagram and the second the source code. The diagram view has two tabbed panes offering a Full Model View and a Logical Model View.

Figure 1. NVDL Schema Editor - Full Model View

The Full Model View renders all the NVDL elements with intuitive icons. This representation coupled with the synchronization support makes the schema navigation easy.

Double-click any diagram component to edit its properties.